Skip to content

Disaggregated Prefilling (experimental)

This page introduces you to the disaggregated prefilling feature in vLLM.

Note

This feature is experimental and subject to change.

Why disaggregated prefilling?

Two main reasons:

  • Tuning time-to-first-token (TTFT) and inter-token-latency (ITL) separately. Disaggregated prefilling put prefill and decode phase of LLM inference inside different vLLM instances. This gives you the flexibility to assign different parallel strategies (e.g. tp and pp) to tune TTFT without affecting ITL, or to tune ITL without affecting TTFT.
  • Controlling tail ITL. Without disaggregated prefilling, vLLM may insert some prefill jobs during the decoding of one request. This results in higher tail latency. Disaggregated prefilling helps you solve this issue and control tail ITL. Chunked prefill with a proper chunk size also can achieve the same goal, but in practice it's hard to figure out the correct chunk size value. So disaggregated prefilling is a much more reliable way to control tail ITL.

Note

Disaggregated prefill DOES NOT improve throughput.

Usage example

Please refer to examples/online_serving/disaggregated_prefill.sh for the example usage of disaggregated prefilling.

Now supports 6 types of connectors:

--kv-transfer-config '{"kv_connector":"MultiConnector","kv_role":"kv_both","kv_connector_extra_config":{"connectors":[{"kv_connector":"NixlConnector","kv_role":"kv_both"},{"kv_connector":"ExampleConnector","kv_role":"kv_both","kv_connector_extra_config":{"shared_storage_path":"local_storage"}}]}}'

For NixlConnector, you may also specify one or multiple NIXL_Backend. Such as:

--kv-transfer-config '{"kv_connector":"NixlConnector","kv_role":"kv_both", "kv_buffer_device":"cuda", "kv_connector_extra_config":{"backends":["UCX", "GDS"]}}'
  • OffloadingConnector: enable offloading of KV data to CPU memory, customizing the CPU block size (in tokens) and total CPU memory bytes to allocate:
--kv-transfer-config '{"kv_connector":"OffloadingConnector","kv_role":"kv_both","kv_connector_extra_config":{"block_size": 64, "cpu_bytes_to_use": 1000000000}}'
--kv-transfer-config '{"kv_connector":"FlexKVConnectorV1","kv_role":"kv_both"}'

Benchmarks

Please refer to benchmarks/disagg_benchmarks for disaggregated prefilling benchmarks.

Development

We implement disaggregated prefilling by running 2 vLLM instances. One for prefill (we call it prefill instance) and one for decode (we call it decode instance), and then use a connector to transfer the prefill KV caches and results from prefill instance to decode instance.

All disaggregated prefilling implementation is under vllm/distributed/kv_transfer.

Key abstractions for disaggregated prefilling:

  • Connector: Connector allows kv consumer to retrieve the KV caches of a batch of request from kv producer.
  • LookupBuffer: LookupBuffer provides two API: insert KV cache and drop_select KV cache. The semantics of insert and drop_select are similar to SQL, where insert inserts a KV cache into the buffer, and drop_select returns the KV cache that matches the given condition and drop it from the buffer.
  • Pipe: A single-direction FIFO pipe for tensor transmission. It supports send_tensor and recv_tensor.

Note

insert is non-blocking operation but drop_select is blocking operation.

Here is a figure illustrating how the above 3 abstractions are organized:

Disaggregated prefilling abstractions

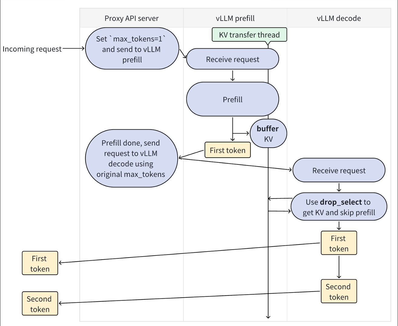
The workflow of disaggregated prefilling is as follows:

Disaggregated prefilling workflow

The buffer corresponds to insert API in LookupBuffer, and the drop_select corresponds to drop_select API in LookupBuffer.

Now every process in vLLM will have a corresponding connector. Specifically, we have:

  • Scheduler connector: the connector that locates in the same process as the scheduler process. It schedules the KV cache transfer ops.
  • Worker connectors: the connectors that locate in the worker processes. They execute KV cache transfer ops.

Here is a figure illustrating how the above 2 connectors are organized:

Disaggregated prefilling high level design

The figure below shows how the worker connector works with the attention module to achieve layer-by-layer KV cache store and load:

Disaggregated prefilling workflow

Third-party contributions

Disaggregated prefilling is highly related to infrastructure, so vLLM relies on third-party connectors for production-level disaggregated prefilling (and vLLM team will actively review and merge new PRs for third-party connectors).

We recommend three ways of implementations:

  • Fully-customized connector: Implement your own Connector, and call third-party libraries to send and receive KV caches, and many many more (like editing vLLM's model input to perform customized prefilling, etc.). This approach gives you the most control, but at the risk of being incompatible with future vLLM versions.
  • Database-like connector: Implement your own LookupBuffer and support the insert and drop_select APIs just like SQL.
  • Distributed P2P connector: Implement your own Pipe and support the send_tensor and recv_tensor APIs, just like torch.distributed.